您当前位置: 首页 -游戏 -模拟经营-exagear模拟器
exagear模拟器

exagear模拟器

游戏类型

模拟经营

游戏版本

v3.5.0

游戏大小

10.74MB

更新时间

2025-11-19T19:31:06

隐私说明

查看详情

游戏权限

查看详情

系统要求

需要支持安卓系统5.2以上

MD5值

b8154e4f6d7fc88e91eacb74bdf9fe8a

开发者

Eltechs

简介 截图 其他版本 最新录入 猜你喜欢
I游戏介绍

ExaGear模拟器堪称一款极为便捷实用的PC游戏模拟器软件。其安卓直装版软件内部,提供了琳琅满目的游戏资源,版本丰富多样。玩家在此可轻松挑选心仪的游戏内容,探寻最契合自身的游戏风格。ExaGear模拟器自始至终都有系统进行监测,以保障数据的安全流通,绝无任何病毒隐患。它适用于所有安卓机型,能让每一位用户都毫无压力地畅玩移植游戏,充分满足用户的需求。

exagear模拟器怎么使用

1、在本站安装apk安装包和bass.so文件压缩包。

exagear模拟器游戏下载

2. 对edfix23数据包进行解压操作。

exagear模拟器游戏下载

3、把bass.so文件复制或者移动到手机根目录。

根目录位置:储存管理→手机储存→bass.so(不要任何文件夹)

4、安装exagear模拟器并打开

5、看到此提示后退出模拟器

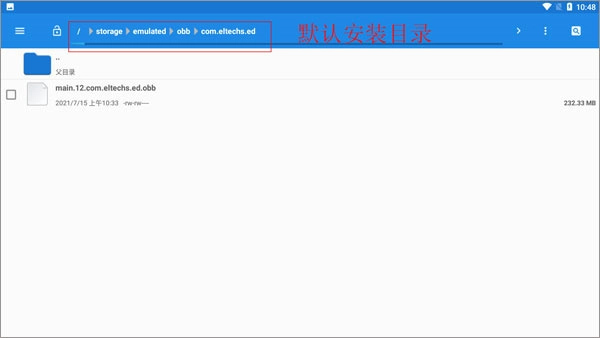
6、把数据包main.31.com.eltechs.ed.obb移动或者复制到Android→obb→com.eltechs.ed文件夹。

注意:是 com.eltechs.ed文件夹

注意:

普通版obb数据包的名称为:main.30.com.eltechs.ed.obb

7、开启模拟器(解压过程中请勿触碰屏幕,若不小心误点,点击空白区域即可)

8、启动后点击左上角三横(桌面两字左边)

9、点击环境管理

10、如果玩3d游戏就点击右上角+号添加一个环境(如果玩mugen或者2d游戏可无视这步)

11、选中一个环境管理,点击左边的三个点,然后选择设置。

12、设置好游戏对应的分辨率和颜色(设置好后按左上角←退出)

13、点击设置好的环境右边三点选择启动

14、首次启动时会显示这个(无需理会)

15、把游戏放到ExaGear文件夹里(游戏记得解压)

ps:如果没有ExaGear文件夹就自己创建一个

要是游戏无法显示,就把ExaGear文件夹全部大写,改成EXAGEAR。要是使用的是其他版本的模拟器,也可以尝试将游戏放到Download文件夹里。

16、模拟器里进入D盘找到游戏(如游戏是模拟器打开后才放进去,那就随便进入一个文件夹后退回d盘就会显示该游戏)。

17、找到游戏的开始exe文件进入游戏(可以愉快玩耍了)。

exagear模拟器特色

1、丰富的游戏选择,您可以在这里选择丰富的游戏类型,可以感受不同的游戏乐趣,探索丰富的游戏模式。

2、你可以在你的手机上运行电脑游戏,它也包含很多的游戏包,你可以在安装后玩这些电脑游戏。

3、借助模拟器,在手机游戏中畅享经典电脑游戏,于掌心领略精彩的电脑数据,同时还提供完整的安装功能。

4、这里是全方位的安装玩法,通过键盘灯和各种工具为大家设置一些巧妙的工具,让大家体验更轻松快捷。

exagear模拟器亮点

1、2万多款经典游戏汉化精品,全部验证可玩。

2、街机、掌机、家用机等18款经典游戏主机。

3、安装一键完成,游戏主机分类一目了然。

4、提供免费高速服务,支持多任务与多线程同时运行。

exagear模拟器优势

ExaGear模拟器堪称功能卓越,它能够毫不费力地模拟众多游戏所需的运行环境,运行过程流畅顺滑。玩家在此可以畅享更为丰富多彩的游戏体验,其功能极为实用,是一款全面且好用的PC游戏模拟器软件。

I相关信息
类型:
模拟经营
版本:
v3.5.0
大小:
10.74MB
时间:
2025-11-19T19:31:06
MD5:
b8154e4f6d7fc88e91eacb74bdf9fe8a
开发商:
Eltechs
权限:
查看详情
隐私:
查看详情
P截图

上一篇:超战记

下一篇:土地掠夺者

E其他版本
其他版本 属性分类 下载地址
EXaGear高级版 模拟经营 查看详情
W评论我要评论
快来抢先评论吧!
D最新录入换一换
L猜你喜欢更多+
街机模拟器游戏Top榜单
街机模拟器游戏Top榜单
街机模拟器游戏Top榜单

街机模拟器游戏大全专题复刻了经典的街机厅游戏,收录了拳皇、三国战纪、合金弹头、恐龙快打等热门街机作品,原汁原味还原了街机的玩法和操作,支持联机对战,随时可以重温童年在街机厅的快乐时光。快去寻找属于你的那一款吧!

【 8款 】
精品推荐更多+
热门排行更多+
相关攻略
更多>

查看权限

此应用程序需要访问以下内容

写入外部存储

允许程序写入外部存储,如SD卡上写文件

完全的网络访问权限

允许该应用创建网络套接字和使用自定义网络协议。浏览器和其他某些应用提供了向互联网发送数据的途径,因此应用无需该权限即可向互联网发送数据

拍摄照片和视频

允许访问摄像头进行拍照或录制视频

读取手机状态和身份

允许应用访问设备的电话功能。此权限可让应用确定本机号码和设备ID、是否正处于通话状态以及拨打的号码。

查看网络状态

允许应用程序查看所有网络的状态。例如存在和连接的网络

查看WLAN状态

允许程序访问WLAN网络状态信息

控制震动

允许应用控制振动设备

拨打电话

允许一个程序初始化一个电话拨号不需通过拨号用户界面需要用户确认,应用程序执行可能需要您付费

确定

隐私协议

严格遵守法律法规,遵循以下隐私保护原则,为您提供更加安全、可靠的服务:

1、安全可靠:

我们竭尽全力通过合理有效的信息安全技术及管理流程,防止您的信息泄露、损毁、丢失。

2、自主选择:

我们为您提供便利的信息管理选项,以便您做出合适的选择,管理您的个人信息

3、保护通信秘密:

我们严格遵照法律法规,保护您的通信秘密,为您提供安全的通信服务。

4、合理必要:

为了向您和其他用户提供更好的服务,我们仅收集必要的信息。

5、清晰透明:

我们努力使用简明易懂的表述,向您介绍隐私政策,以便您清晰地了解我们的信息处理方式。

6、将隐私保护融入产品设计:

我们在产品和服务研发、运营的各个环节,融入隐私保护的理念。

本《隐私政策》主要向您说明:

我们收集哪些信息 我们收集信息的用途 您所享有的权利

希望您仔细阅读《隐私政策》

为了让您有更好的体验、改善我们的服务或经您同意的其他用途,在符合相关法律法规的前提下,我们可能将通过某些服务所收集的信息用于我们的其他服务。例如,将您在使用我们某项服务时的信息,用于另一项服务中向您展示个性化的内容或广告、用于用户研究分析与统计等服务。

若您使用服务,即表示您认同我们在本政策中所述内容。除另有约定外,本政策所用术语与《服务协议》中的术语具有相同的涵义。

如您有问题,请联系我们。

确定